PPT Template
Updated Version: V1.3.0
Supports file formats and sizes
Supports uploading files in formats such as ppt, pptx, and pdf, with a file size of less than 20MB.
SN | File Format | File Size | Upload Support | Rem. |
|---|---|---|---|---|
1 | ppt | 15.2MB | ✅ | |
2 | ppt | 23MB | ❌ | |
3 | pptx | 15.2MB | ✅ | |
4 | pptx | 23MB | ❌ | |
5 | 15.2MB | ✅ | ||
6 | 23MB | ❌ | ||
7 | word | 15.2MB | ❌ | |
8 | excel | 15.2MB | ❌ |
Notes
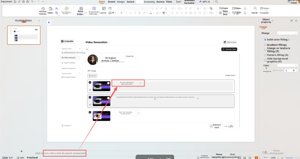
As shown in the figure, only the text in PPT notes can be recognized as PPT script.

Document Example
Example Document 1
PPT Page Example

Corresponding Script Snippet Effect Example

Example Document 2
PPT Page Example

Corresponding Script Snippet Effect Example
